Trae 通过 SSH 连接远程 Ubuntu Server 环境进行开发
Trae 下载
- https://www.trae.cn/

远程资源管理器
注: Trae 默认已安装 Remote SSH (远程资源管理器)插件

- 输入远程 Ubuntu Server 用户账号与IP地址
ssh user@192.168.0.22

- 连接远程 Ubuntu Server

- 输入 Ubuntu Server 用户登录密码

连接成功
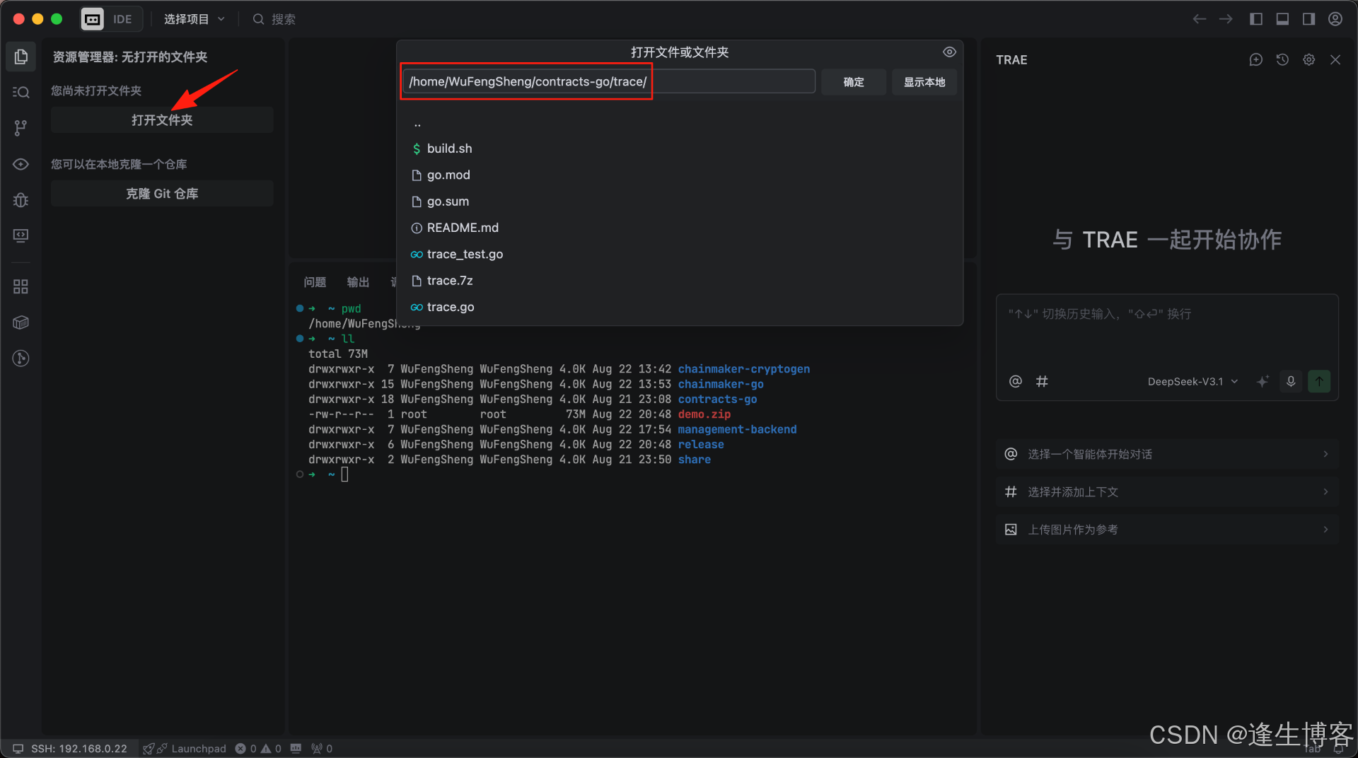
- 终端默认 Ubuntu Server 用户目录

- 选择一个 Go 项目目录打开

- 在终端执行 Go 项目编译打包命令

远程插件
注: 以下列出的是 Go 项目推荐安装的插件。

- 选安装到 本地,再选择 安装在远程主机












