最新资讯

  • 最新资讯了解最新公司动态及行业资讯

2026-02-013 阅读量

目录 通用排查流程图(先按这个顺序来) 一、Windows宿主机常见问题及解决 问题1:虚拟机能上网,但宿主机ping不通虚拟机 问题2

2026-01-283 阅读量

1. 银河麒麟V10 SP3服务器系统简介银河麒麟高级服务器操作系统V10 SP3是国内领先的企业级Linux发行版,专为虚拟化、云计算和大数

2026-01-243 阅读量

        哈喽大家好,欢迎来到虚拟化时代君(XNHCYL),收不到通知请将我点击星标!“   大家好,我是虚拟化时代君,

2026-01-229 阅读量

一、安装环境说明(1)MacOS Tahoe 版本26.0.1(2)VMware-Fusion-13.6.3-24585314_universal.dmg(3)Win11_25H2_Chinese_Simp

2026-01-224 阅读量

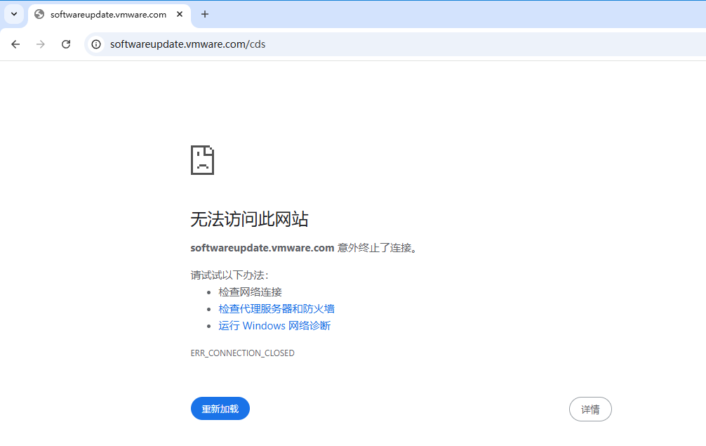
文章目录 1. 问题背景:VMware Tools安装的常见痛点2. 故障分析:为什么会出现“无法解析更新服务器”?(1)VMware官方服务

2026-01-175 阅读量

下载地址VMware Workstation Pro 25H2 for Linux - Free• VMware-Workstation-Full-25H2-24995812.x86_64.bundle• Release Da

2026-01-164 阅读量

还在为每年支付高昂的VMware或Hyper-V许可费用而发愁吗?或者,你想打造一个低成本、可控、安全的私有云环境?那你一定要了解今

2026-01-164 阅读量

机械革命新版无界14X,CPU是H 255,其实就是8745HS翻版,核显是780M,外网找了一下,可以登录Apple ID的教程 1 安装VMware Work

2026-01-164 阅读量

下载VMware最新版(注册账号等直接略过,点击下载后需要点一个我同意的按钮才可以下载)https://support.broadcom.com/group/ecx/