【Linux | 网络】应用层(HTTP)

目录
- 一、认识URL
- 二、urlencode和urldecode
- 三、HTTP协议格式(使用Fiddler抓包)
- 3.1 安装并使用Fiddler抓包
- 3.2 HTTP协议格式
- 3.2.1 HTTP请求
- 3.2.1.1 资源URL路径
- 3.2.1.2 请求方法(Method)
- 3.2.1.3 Location头字段(重定向相关)
- 3.2.2 HTTP响应
- 3.2.2.1 状态码和状态码描述
- 3.2.3 请求与响应共有字段
- 3.2.3.1 HTTP协议版本
- 3.2.3.2 Content-Type
- 3.2.4 Cookie 和 Session
- 3.2.4.1 Cookie
- 3.2.4.2 Session
- 四、实现一个简单的HTTP服务器
- 4.1 Socket.hpp(封装套接字)
- 4.2 HttpProtocol.hpp(自定义HTTP协议)
- 4.3 TcpServer.hpp(服务端封装)
- 4.4 wwwroot/index.html(主页)
- 4.5 wwwroot/login.html(登录页面)
- 4.6 wwwroot/404.html(404页面、网上搜)
- 4.7 Main.cpp(服务端)
- 结尾
一、认识URL
平时我们俗称的 “网址” 其实就是说的 URL

域名会通过DNS被解析为服务器的IP地址。但是现在的服务器不允许用户直接通过IP地址请求服务。

二、urlencode和urldecode
像 / ? : 等这样的字符,已经被url当做特殊意义理解了。所以这些字符不能随意出现。
例如,某个参数中需要带有这些特殊字符,就必须先对特殊字符进行转义。
转义的规则如下:
将需要转码的字符转为16进制,然后从右到左,取4位(不足4位直接处理),每2位做一位,前面加上%,编码成%XY格式。

“+” 被转义成了 “%2B”
urldecode就是urlencode的逆过程。
三、HTTP协议格式(使用Fiddler抓包)
3.1 安装并使用Fiddler抓包
Fiddler 下载地址:https://www.telerik.com/download/fiddler
这里我们使用软件 Fiddler 进行抓包,刚刚安装的软件无法对HTTPS进行抓包,如果需要对HTTPS进行抓包,需要进行以下操作。


接下来我们就可以看一下HTTP协议的格式了。

3.2 HTTP协议格式
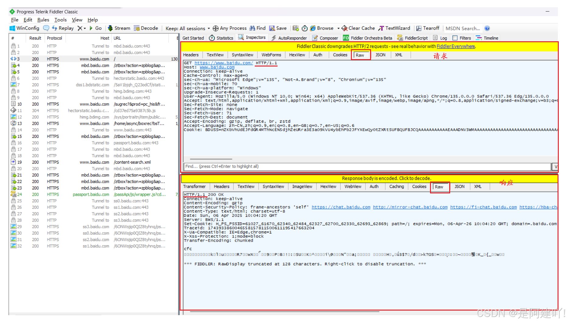
将上面的内容进行提取就是下面图片中的内容了。这里我只提取了部分内容。

3.2.1 HTTP请求
-
提到请求报文来说,我们需要解决以下问题:
- 报头和有效载荷是如何分离的
- 有效载荷如何交付交付的
-
对于HTTP请求报文来说,我们需要解决以下问题:
- HTTP是如何做的读取到完整的报文的
- HTTP是如何进行反序列化的
-
回答问题
- HTTP的报头和有效载荷是通过空行进行分离的
- HTTP是顶层协议,所以不需要解决向上交付的问题
- 首先读取到空行,说明报头已经读取完整,报头中有一个字段为Content-Length,再读取Content-Length字节大小的内容,即可将请求正文的读取完整,结合起来就将整个报文读取完整
- 正文部分可以根据正文的类型进行反序列化,根据类型的不同,方式有很多种,这里先不考虑。其他部分则是通过 反序列化即可。
3.2.1.1 资源URL路径
资源URL路径就是图片、网页、音频等资源的路径。
在服务器上,通常会使用一个特定的目录,来保存HTTP服务器的所有资源。
就如下图中,我这个简易的HTTP服务器中,就将主页和图片资源都放在了wwwroot这个目录下。web根目录是web服务器存储网站文件的顶级目录,由于HTTP服务器是web服务器的子集,所以我这里的wwwroot目录就可以被当做web根目录。

当用户使用的网站并没指定URL,则URL为 ,此时用户访问的就是web根目录下的默认文件(通常为首页)。

当用户使用的网站并指定了URL,则请求中的URL就是用户指定的URL。

3.2.1.2 请求方法(Method)
下面就是HTTP可以使用的方法,但是最常用的还是GET和POST方法。
GET:可以用来获取资源,也可以用来上传数据(参数)。
POST:可以用来上传数据(参数)。

在一些场景下,我们需要将数据上传给服务器,例如登录、注册、搜索等,我们通过GET/POST再结合HTML(HTML表单)来实现这样的场景。
下面我实现了一个简单的登录页面,当我输入了用户名和密码后,再点击提交,发现我提交的信息作为了参数被拼接到了URL中。

DOCTYPE html>
<html lang="en">
<head>
<meta charset="UTF-8">
<meta name="viewport" content="width=device-width, initial-scale=1.0">
<title>登录页面title>
head>
<body>
<form action="login.html">
用户名:<br>
<input type="text" name="name" value="chineseperson04">
<br>
密码:<br>
<input type="text" name="password">
<br><br>
<input type="submit" value="登录">
form>
<a href="http://47.109.128.33:8888/index.html">回到首页a>
body>
html>
在HTML表单中我们还可以设置提交表单时使用的HTTP请求方法。
下面我就设置了HTTP请求方法为GET,当我提交参数后,参数就直接拼接到了URL中了。

这里我设置HTTP请求方法为POST,再次提交参数后,发现参数并没有拼接到URL中,而是保存到了HTTP的正文部分了。

当我默认没有设置HTTP请求方法,则HTTP请求方法默认为GET。

到这里我们就知道GET方法是直接将参数拼接到URL中,而POST方法是将参数保存到正文中。
这时候有的人就会认为POST方法比GET方法安全,实际上两者都不安全,因为HTTP是明文传输,虽然POST方法无法从URL中读取到参数,但是不代表无法被抓包,通过下图我们也可以看出来,所以所以POST方法比GET方法只是私密性好一些,并没有更安全。

3.2.1.3 Location头字段(重定向相关)
Location头字段:服务器在重定向响应中通过Location头字段提供新URL。
例如状态码中的301就代表着永久重定向,举个例子:搜索引擎可以爬取网页中的URL关键字,关键字又对应着无数个网络连接。当一个用户通过网页访问一个网站时,这个网站由于改变了域名导致老网站过期了,服务器给用户的响应中状态码为301,并且Location字段中保存着新网站的URL,这时候用户会直接跳转到新网站,然后再过一段时间后还可以使搜索引擎中该网站URL更新。
再例如状态码中的302和307代表临时重定向,这有什么用呢?在生活中,当我们想使用某一个刷题网站时,服务器检测到用户未登录则会设置状态码为302或307,并设置Location为登录页面的URL,该网站就会跳转到登录页面,当我们登录完毕后,服务器检测到用户登录完毕后,则会设置状态码为302或307,并设置Location为首页页面的URL,然后再次跳转到首页。临时重定向最主要的功能就是让用户跳转到目标网页。
3.2.2 HTTP响应
3.2.2.1 状态码和状态码描述
状态码:表示网页服务器超文本传输协议响应状态的3位数字代码
状态码描述:状态码对应的简短文本说明

下面是一些常见的状态码和状态码描述:
| 状态码 | 状态码描述 |
|---|---|
| 200 - OK | 代表一切正常,服务器处理客户端请求,并返回客户端请求的资源 |
| 204 - No Content | 与200基本相同,但是并不返回给客户端任何内容 |
| 301 - Moved Permanently | 永久重定向,请求资源已经不在,需要新的URL重新访问 |
| 302 - Found | 临时重定向,请求资源还在,但是暂时需要使用新的URL重新访问 |
| 304 - Not Modified | 缓存重定向,没有跳转的含义,表示资源还在,重定向已存在的缓存文件,也就是告诉客户端可以继续使用缓存资源 |
| 307- Temporary Redirect | 临时重定向,类似302,但明确要求客户端保持请求方法不变。 |
| 400 - Bad Request | 客户端报文有错误, 但是是笼统的错误 |
| 403 - Forbidden | 客户端报文没有错误,但是服务器禁止访问资源 |
| 404 - Not Found | 客户端请求的资源,在服务器上不存在 |
| 500 - Internal Server Error | 服务器发生错误,是个笼统的错误码 |
| 501 - Not Implemented | 客户端请求的资源,服务器目前还不支持 |
| 502 - Bad Gateway | 服务器运行正常,但访问后端服务器发生错误 |
| 503 - Service Unavailable | 服务器繁忙,无法进行响应 |
3.2.3 请求与响应共有字段
3.2.3.1 HTTP协议版本
注意:请求与响应中的HTTP协议版本的定义是不同的。
请求中的HTTP协议版本:浏览器支持的HTTP协议
响应中的HTTP协议版本:服务器支持的HTTP协议
请求声明客户端上线,响应声明服务器实现。版本匹配通过协商机制确保兼容性,这样可以让不同的客户端分别有不同的服务。
3.2.3.2 Content-Type
Content-Type在请求与响应中指的都是描述正文内容的类型。
- 请求中描述的是客户端发送的数据格式
- 响应中描述的是服务器返回的数据格式
关于Content-Type对应文件后缀,我这里列举一些常见的,其他的大家可以到HTTP content-type这个网站中了解。
| Content-Type | 文件后缀 |
|---|---|
| text/html | .html / .htm |
| application/json | .json |
| image/jpeg | .jpg / .jpeg |
| image/png | .png |
| application/pdf | |
| text/plain | .txt |
3.2.4 Cookie 和 Session
3.2.4.1 Cookie
首先我们需要知道HTTP是无连接和无状态的,无状态就是HTTP 协议在设计上不会保留客户端与服务器之间的交互状态,这就导致了服务器并不知道后序的请求是否来自同一个用户。
例如:用户想要在某刷题网站上刷题,这时候就需要用户登录,登录完毕后,用户回到了首页,此时用户想要完成第一道题目,这时候服务器不知道这个用户已经登录过了,需要让用户再次登录,当用户完成第一题,需要完成第二道题时,服务器又不认识这个用户了,又需要用户再次登录,多次登录势必会导致用户不想再次使用了。

如何解决用户需要多次登录的问题呢?这里就要提到Cookie了。
当用户首次登录成功以后,服务器会在响应报头中添加一个或多个SetCookie字段,当浏览器得到响应后,会将Cookie信息保存起来,当用户再次访问该网站时,浏览器会自动将Cookie信息添加到请求报头中,而服务器得到请求报头后,会自动根据请求报头中的Cookie信息进行认证,认证通过则将用户请求的资源发送给浏览器。

下面我使用Edge浏览器来演示如何看到Cookie,并且删除Cookie后发生什么。
这里我以B站为例,当我将Cookie删除后,当我再次访问B站时,就需要重新登录了。如果在登录状态下,再次访问则不需要登录。

但是仅仅这样让浏览器保存Cookie可能会导致用户的敏感信息泄露,例如下图,我向我的HTTP服务器发送请求,浏览器中确实保存了Cookie信息,但是很容易的就被抓包了。这样就可能导致别人拿着用户的Cookie信息,登录用户账号,所以Cookie信息不能保存在用户的浏览器中,下面的Session中会讲到。

3.2.4.2 Session
上面我们提到了浏览器保存Cookie信息会使得用户的敏感信息很容易就被抓包,所以我们就让服务器保存Cookie信息,当用户首次登录成功以后,服务器会创建一个Session(会话)来保存Cookie信息,并且使用一种方法在MySQL中生成一个唯一的Sessionid,将Sessionid添加到响应报头中,浏览器就会只会保存Sessionid,当用户再次访问的时候,浏览器会自动建Sessionid添加到请求报头中,服务器会自动根据Sessionid在服务器中查找并认证,认证通过则将用户请求的资源发送给浏览器。
虽然浏览器中的Sessionid会被抓包,别人也可以使用Sessionid来登录用户的账号,但是却无法抓取用户的敏感信息了。
如何减少别人登录用户的账号呢?大家可以去查一下,可以设置Session的时长,到时间后,Session就自动失效,需要用户再次使用账号密码进行登录,也可以匹配登录账号的地理位置,当位置相隔过大时,就让Session失效,让用户再次使用账号密码进行登录。
一个服务器中一定会有很多用户同时登录,那服务器中就会存在很多的Session(Sessionid),所以服务器一定需要对Session进行管理,管理就需要先描述再组织。(先描述)定义一个Session类,将一个用户的Cookie信息保存起来,(再组织)定义一个SessionManager类,使用某种数据结构将所有的Session管理起来,SessionManager中需要包含对Session的增删查改的方法。

四、实现一个简单的HTTP服务器
整体HTTP服务器文件结构

4.1 Socket.hpp(封装套接字)
#pragma once
#include
#include
#include
#include
#include
#include
#include
#include
#include
#define CONV(addrptr) (struct sockaddr*)addrptr
enum{
Socket_err = 1,
Bind_err,
Listen_err
};
const static int defalutsockfd = -1;
const int defalutbacklog = 5;
class Socket
{
public:
virtual ~Socket(){};
virtual void CreateSocketOrDie() = 0;
virtual void BindSocketOrDie(uint16_t port) = 0;
virtual void ListenSocketOrDie(int backlog) = 0;
virtual Socket* AcceptConnection(std::string* ip , uint16_t* port) = 0;
virtual bool ConnectServer(const std::string& serverip , uint16_t serverport) = 0;
virtual int GetSockFd() = 0;
virtual void SetSockFd(int sockfd) = 0;
virtual void CloseSockFd() = 0;
virtual bool Recv(std::string& buffer,int size) = 0;
virtual void Send(const std::string& send_string) = 0;
virtual void ReUseAddr() = 0;
public:
void BuildListenSocketMethod(uint16_t port)
{
CreateSocketOrDie();
ReUseAddr();
BindSocketOrDie(port);
ListenSocketOrDie(defalutbacklog);
}
bool BuildConnectSocketMethod(const std::string& serverip , uint16_t serverport)
{
CreateSocketOrDie();
return ConnectServer(serverip,serverport);
}
void BuildNormalSocketMethod(int sockfd)
{
SetSockFd(sockfd);
}
};
class TcpSocket : public Socket
{
public:
TcpSocket(int sockfd = defalutsockfd)
:_sockfd(sockfd)
{}
~TcpSocket(){};
void CreateSocketOrDie() override
{
_sockfd = ::socket(AF_INET,SOCK_STREAM,0);
if(_sockfd < 0) exit(Socket_err);
}
void BindSocketOrDie(uint16_t port) override
{
struct sockaddr_in addr;
memset(&addr,0,sizeof(addr));
addr.sin_family = AF_INET;
addr.sin_addr.s_addr = INADDR_ANY;
addr.sin_port = htons(port);
socklen_t len = sizeof(addr);
int n = ::bind(_sockfd,CONV(&addr),len);
if(n < 0) exit(Bind_err);
}
void ListenSocketOrDie(int backlog) override
{
int n = ::listen(_sockfd,backlog);
if(n < 0) exit(Listen_err);
}
Socket* AcceptConnection(std::string* clientip , uint16_t* clientport) override
{
struct sockaddr_in client;
memset(&client,0,sizeof(client));
socklen_t len = sizeof(client);
int fd = ::accept(_sockfd,CONV(&client),&len);
if(fd < 0) return nullptr;
char buffer[64];
inet_ntop(AF_INET,&client.sin_addr,buffer,len);
*clientip = buffer;
*clientport = ntohs(client.sin_port);
Socket* s = new TcpSocket(fd);
return s;
}
bool ConnectServer(const std::string& serverip , uint16_t serverport) override
{
struct sockaddr_in server;
memset(&server,0,sizeof(server));
server.sin_family = AF_INET;
// server.sin_addr.s_addr = inet_addr(serverip.c_str());
inet_pton(AF_INET,serverip.c_str(),&server.sin_addr);
server.sin_port = htons(serverport);
socklen_t len = sizeof(server);
int n = connect(_sockfd,CONV(&server),len);
if(n < 0) return false;
else return true;
}
int GetSockFd() override
{
return _sockfd;
}
void SetSockFd(int sockfd) override
{
_sockfd = sockfd;
}
void CloseSockFd() override
{
if(_sockfd > defalutsockfd)
{
close(_sockfd);
}
}
bool Recv(std::string& buffer , int size) override
{
char inbuffer[size];
int n = recv(_sockfd,inbuffer,sizeof(inbuffer)-1,0);
if(n > 0)
{
inbuffer[n] = 0;
}
else
{
return false;
}
buffer += inbuffer;
return true;
}
void Send(const std::string& send_string) override
{
send(_sockfd,send_string.c_str(),send_string.size(),0);
}
virtual void ReUseAddr() override
{
int opt = 1;
setsockopt(_sockfd,SOL_SOCKET,SO_REUSEADDR,&opt,sizeof(opt));
}
private:
int _sockfd;
};
4.2 HttpProtocol.hpp(自定义HTTP协议)
#pragma once
#include
#include
#include
#include
#include
const std::string BlankSep = "
"; // 空行
const std::string SpaceSep = " "; // 空格
const std::string wwwroot = "./wwwroot";
const std::string homepage = "index.html";
class HttpRequest
{
public:
HttpRequest()
: _request_blank(BlankSep), _path(wwwroot) {};
bool Getline(std::string &request, std::string &line)
{
auto pos = request.find(BlankSep);
if (pos == request.size())
return false;
line = request.substr(0, pos);
request.erase(0, pos + BlankSep.size());
return true;
}
// 反序列化
void Deserialize(std::string &request)
{
std::string line;
bool flag = Getline(request, line);
_request_line = line;
while (true)
{
flag = Getline(request, line);
if (flag && line.empty())
{
_request_content = request;
break;
}
else if (flag && !line.empty())
{
_request_hander.push_back(line);
}
else
{
break;
}
}
}
// 将请求行进行拆解
void ParseRequestLine()
{
std::stringstream in(_request_line);
in >> _method >> _url >> _version;
if (_url == "/")
_path += ("/" + homepage);
else
_path += _url;
}
void ParseSuffix()
{
int pos = _request_line.rfind(".");
if (pos != std::string::npos)
_suffix = _request_line.substr(pos);
}
void Parse()
{
// 将请求行每个部分拆出来
ParseRequestLine();
// 获取请求资源的后缀
ParseSuffix();
}
void Debug()
{
std::cout << "_request_line:" << _request_line << std::endl;
for (auto line : _request_hander)
{
std::cout << line << std::endl;
}
std::cout << _request_blank << std::endl;
std::cout << "_request_content:" << _request_content << std::endl;
std::cout << "method : " << _method << " url : " << _url << " version : " << _version << std::endl;
}
std::string GetFileContentHelper(const std::string &path)
{
std::ifstream in(path);
if (!in.is_open())
return "";
in.seekg(0, in.end);
int filesize = in.tellg();
in.seekg(0, in.beg);
std::string content;
content.resize(filesize);
in.read((char *)content.c_str(), filesize);
in.close();
return content;
}
std::string GetFileContent()
{
return GetFileContentHelper(_path);
}
std::string Get_404()
{
return GetFileContentHelper(wwwroot + "/" + "404.html");
}
std::string Url()
{
return _url;
}
std::string Path()
{
return _path;
}
std::string Suffix()
{
return _suffix;
}
~HttpRequest() {};
private:
std::string _request_line; // 请求行
std::vector<std::string> _request_hander; // 请求报头
std::string _request_blank; // 空白行
std::string _request_content; // 请求内容
std::string _method;
std::string _url;
std::string _version;
std::string _path;
std::string _suffix;
};
class HttpResponse
{
public:
HttpResponse()
:_response_blank(BlankSep)
,_method("HTTP 1.0")
,_code(200)
,_desc("OK")
{};
void SetCode(int code)
{
_code = code;
}
void SetDesc(const std::string& desc)
{
_desc = desc;
}
void MakeResponseLine()
{
_response_line = _method + SpaceSep + std::to_string(_code) + SpaceSep + _desc + BlankSep;
}
void AddHander(const std::string line)
{
_response_hander.push_back(line);
}
void AddContent(const std::string& content)
{
_response_content = content;
}
std::string Serialize()
{
// 响应行
std::string response_str = _response_line;
// 响应报头
for(auto& line : _response_hander)
{
response_str += line;
}
// 空行
response_str += _response_blank;
// 响应正文
response_str += _response_content;
return response_str;
}
~HttpResponse(){};
private:
std::string _response_line;
std::vector<std::string> _response_hander;
std::string _response_blank;
std::string _response_content;
std::string _method;
int _code;
std::string _desc;
};
4.3 TcpServer.hpp(服务端封装)
#pragma once
#include "Socket.hpp"
#include
#include
#include
using func_t = std::function<std::string(std::string &)>;
class TcpServer;
class ThreadDate
{
public:
ThreadDate(TcpServer *tser_this, Socket *socket)
: _this(tser_this), _socket(socket)
{
}
public:
TcpServer *_this;
Socket *_socket;
};
class TcpServer
{
public:
TcpServer(uint16_t port, func_t handler_request)
: _port(port), _listensock(new TcpSocket()), _handler_request(handler_request)
{
_listensock->BuildListenSocketMethod(_port);
}
static void *HandlerRequest(void *arg)
{
pthread_detach(pthread_self());
ThreadDate *th = (ThreadDate *)arg;
std::string inbufferstream;
// 1、读取报文
if (th->_socket->Recv(inbufferstream, 4096))
{
// 2、调用函数处理报文
std::string send_string = th->_this->_handler_request(inbufferstream);
// 3、发送
th->_socket->Send(send_string);
}
th->_socket->CloseSockFd();
delete th->_socket;
delete th;
return nullptr;
}
void Loop()
{
while (1)
{
std::string clientip;
uint16_t clientport;
// 接收连接会返回一个新的文件描述符
Socket *NewSocket = _listensock->AcceptConnection(&clientip, &clientport);
std::cout << "get a new sockfd , sockfd : " << NewSocket->GetSockFd()
<< " , clinet info " << clientip << ":" << clientport << std::endl;
// 创建线程
pthread_t pid;
ThreadDate *td = new ThreadDate(this, NewSocket);
pthread_create(&pid, nullptr, HandlerRequest, td);
}
_listensock->CloseSockFd();
}
~TcpServer()
{
}
private:
TcpSocket *_listensock; // 监听套接字
uint16_t _port;
public:
func_t _handler_request; // 回调函数
};
4.4 wwwroot/index.html(主页)
DOCTYPE html>
<html lang="en">
<head>
<meta charset="UTF-8">
<meta name="viewport" content="width=device-width, initial-scale=1.0">
<title>Documenttitle>
head>
<body>
<h2>欢迎来到是阿建吖的主页!h2>
<a href="http://47.109.128.33:8888/login.html">登录a>
body>
html>
4.5 wwwroot/login.html(登录页面)
DOCTYPE html>
<html lang="en">
<head>
<meta charset="UTF-8">
<meta name="viewport" content="width=device-width, initial-scale=1.0">
<title>登录页面title>
head>
<body>
<form action="login.html" method="post">
用户名:<br>
<input type="text" name="name" value="chineseperson04">
<br>
密码:<br>
<input type="text" name="password">
<br><br>
<input type="submit" value="登录">
form>
<a href="http://47.109.128.33:8888/index.html">回到首页a>
body>
html>
4.6 wwwroot/404.html(404页面、网上搜)
DOCTYPE html>
<html lang="zh-CN">
<head>
<meta charset="UTF-8">
<meta name="viewport" content="width=device-width, initial-scale=1.0">
<title>404 - 页面未找到title>
<style>
body {
margin: 0;
padding: 0;
font-family: 'Arial', sans-serif;
background: linear-gradient(135deg, #ff7e5f, #feb47b);
color: #fff;
display: flex;
justify-content: center;
align-items: center;
height: 100vh;
overflow: hidden;
}
.container {
text-align: center;
animation: fadeIn 2s ease-in-out;
}
h1 {
font-size: 10rem;
margin: 0;
animation: float 3s ease-in-out infinite;
}
p {
font-size: 1.5rem;
margin-top: -20px;
}
a {
display: inline-block;
margin-top: 20px;
padding: 10px 20px;
font-size: 1rem;
color: #fff;
background: rgba(255, 255, 255, 0.2);
text-decoration: none;
border-radius: 25px;
transition: all 0.3s ease;
}
a:hover {
background: rgba(255, 255, 255, 0.4);
transform: scale(1.1);
}
@keyframes float {
0%, 100% {
transform: translateY(0);
}
50% {
transform: translateY(-20px);
}
}
@keyframes fadeIn {
from {
opacity: 0;
transform: scale(0.8);
}
to {
opacity: 1;
transform: scale(1);
}
}
style>
head>
<body>
<div class="container">
<h1>404h1>
<p>哎呀!页面走丢了...p>
<a href="/">返回首页a>
div>
body>
html>
4.7 Main.cpp(服务端)
#include "TcpServer.hpp"
#include "HttpProtocol.hpp"
#include
#include
#include
#include
#include
#include
using namespace std;
string CodeToType(int code)
{
switch (code)
{
case 200:
return "OK";
break;
case 204:
return "No Content";
break;
case 301:
return "Moved Permanently";
break;
case 302:
return "Found ";
break;
case 304:
return "Not Modified";
break;
case 307:
return "Temporary Redirect";
break;
case 400:
return "Bad Request";
break;
case 403:
return "Forbidden ";
break;
case 404:
return "Not Found";
break;
case 500:
return "Internal Server Error";
break;
case 501:
return "Not Implemented";
break;
case 502:
return "Bad Gateway";
break;
case 503:
return "Service Unavailable";
break;
default:
return "Unknown";
break;
}
}
string SuffixToType(const string &suffix)
{
if (suffix == ".html" || suffix == ".htm")
return "text/html";
else if (suffix == ".jpg" || suffix == ".jpeg")
return "image/jpeg";
else if (suffix == ".png")
return "image/png";
else
return "";
}
string handler_http_request(string &request)
{
HttpRequest req;
int code = 200;
string desc = "OK";
req.Deserialize(request);
req.Parse();
req.Debug();
std::string content = req.GetFileContent();
if (content.empty())
{
code = 404;
desc = CodeToType(404);
content = req.Get_404();
}
HttpResponse resp;
resp.SetCode(code);
resp.SetDesc(desc);
resp.MakeResponseLine();
std::string http_content_length = "Content-Length: " + std::to_string(content.size()) + "
";
resp.AddHander(http_content_length);
std::string http_content_type = "Content-Type: " + SuffixToType(req.Suffix()) + "
";
resp.AddHander(http_content_type);
resp.AddContent(content);
string response_str = resp.Serialize();
return response_str;
}
void Usage(string proc)
{
cout << proc << " serverport" << endl;
}
int main(int argc, char *argv[])
{
if (argc != 2)
{
Usage(argv[0]);
exit(1);
}
uint16_t serverport = stoi(argv[1]);
unique_ptr<TcpServer> up = make_unique<TcpServer>(serverport, handler_http_request);
up->Loop();
return 0;
}
结尾
如果有什么建议和疑问,或是有什么错误,大家可以在评论区中提出。
希望大家以后也能和我一起进步!!🌹🌹
如果这篇文章对你有用的话,希望大家给一个三连支持一下!!🌹🌹


